Documentation Index
Fetch the complete documentation index at: https://dripart-convert-buttons-to-cards-1773155795.mintlify.app/llms.txt
Use this file to discover all available pages before exploring further.

- 独特美学风格: 专注于生成具有独特美学的图像,避免常见的”AI感”外观
- 自然细节: 不会产生过曝的高光,保持自然的细节表现
- 卓越的真实感: 提供出色的真实感和图像质量
- 完全兼容架构: 与 FLUX.1 [dev] 完全兼容的架构设计
Flux.1 Krea Dev ComfyUI 工作流
1. 工作流文件
下载下面的图片或JSON,并拖入 ComfyUI 以加载对应工作流
在 Comfy Cloud 上运行
直接在 Comfy Cloud 中打开此工作流
下载工作流
下载 JSON 工作流文件用于本地使用
2. 模型链接
Diffusion model 下面两个模型选择其中一个版本即可 下面这个版本是原始权重,如果你追求更高质量有足够的显存,可以尝试这个版本flux1-dev.safetensors文件需要同意 black-forest-labs/FLUX.1-Krea-dev 的协议后才能使用浏览器进行下载。
- clip_l.safetensors
- t5xxl_fp16.safetensors 当你的显存大于 32GB 时推荐使用。
- t5xxl_fp8_e4m3fn.safetensors For Low VRAM
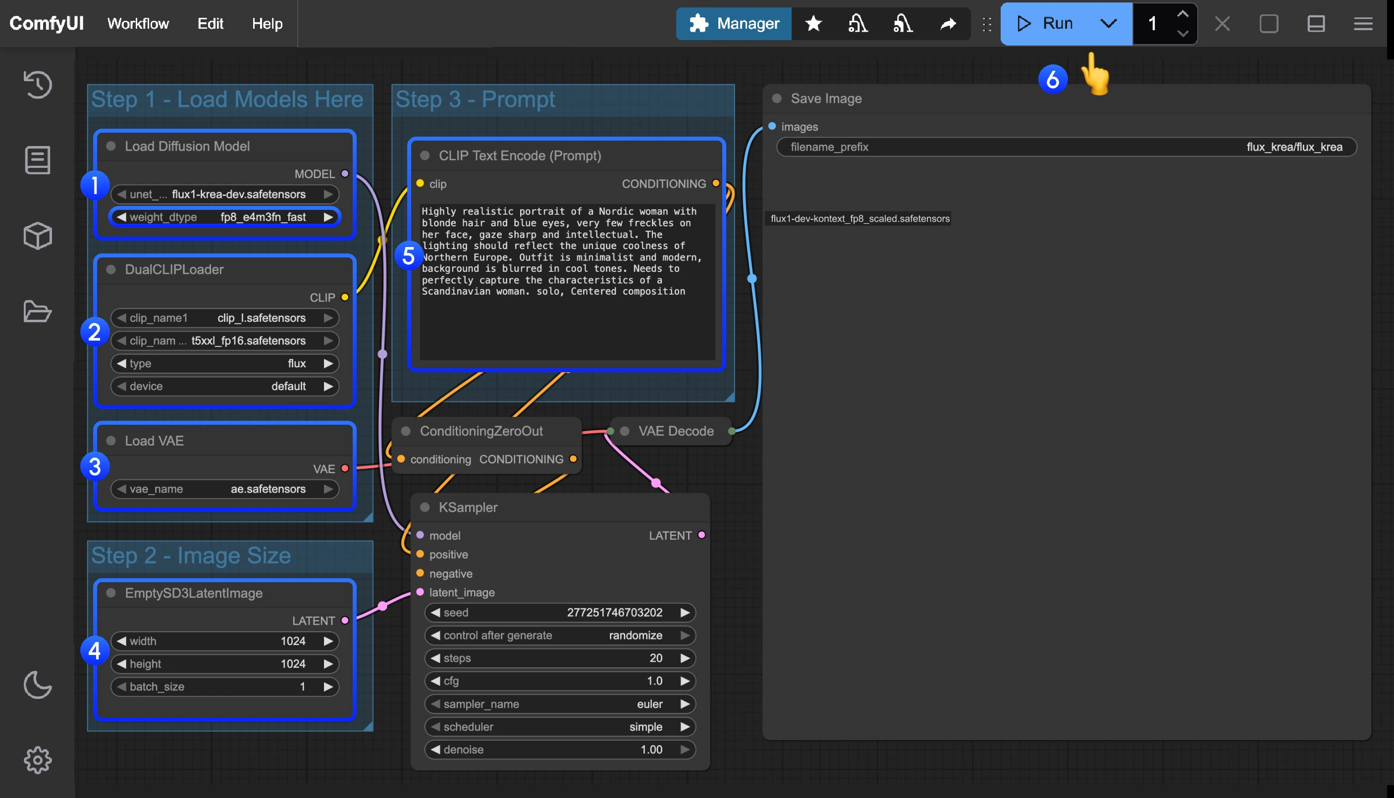
3. 按步骤检查确保工作流可以正常运行
请参照下面的图片,确保各个模型文件都已经加载完成
- 确保在
Load Diffusion Model节点加载了flux1-krea-dev_fp8_scaled.safetensors或flux1-krea-dev.safetensorsflux1-krea-dev_fp8_scaled.safetensors推荐低显存用户使用flux1-krea-dev.safetensors如果你有足够的显存如 24GB, 你可以尝试这个版本以追求更好的质量
- 确保在
DualCLIPLoader节点中下面的模型已加载:- clip_name1: t5xxl_fp16.safetensors 或 t5xxl_fp8_e4m3fn.safetensors
- clip_name2: clip_l.safetensors
- 确保在
Load VAE节点中加载了ae.safetensors - 确保
- 点击
Queue按钮,或者使用快捷键Ctrl(cmd) + Enter(回车)来运行工作流