Documentation Index
Fetch the complete documentation index at: https://dripart-convert-buttons-to-cards-1773155795.mintlify.app/llms.txt
Use this file to discover all available pages before exploring further.

Flux.1 fill dev 模型介绍
Flux.1 fill dev 是 Black Forest Labs 推出的 FLUX.1 Tools 套件 中的核心工具之一,专为图像修复和扩展设计。 Flux.1 fill dev 的核心特点:- 强大的图像重绘(Inpainting)和扩绘(Outpainting)能力,生成效果仅次于商业版的 FLUX.1 Fill [pro]。
- 出色的提示词理解和跟随能力,能够精确捕捉用户意图并与原图保持高度一致性。
- 采用先进的引导蒸馏训练技术,使模型在保持高质量输出的同时更加高效。
- 友好的许可条款,生成的输出可用于个人、科学和商业目的,具体请参见 FLUX.1 [dev] 非商业许可证。
Flux.1 Fill dev 工作流模型安装
在开始之前,让我们先完成 Flux.1 Fill dev 模型文件的安装, inpainting 和 outpainting 的工作流中会使用完全相同的模型文件,如果你之前使用过完整版本的 Flux.1 文生图工作流,那么在这个部分你仅需要下载 flux1-fill-dev.safetensors 这个模型文件。 不过由于下载对应模型需要同意对应的使用协议,所以请访问 black-forest-labs/FLUX.1-Fill-dev页面,确保你参照下图同意了对应的协议。
Flux.1 Fill dev inpainting 工作流
1. Inpainting 工作流及相关素材
在 Comfy Cloud 上运行
直接在 Comfy Cloud 中打开此工作流
下载工作流
下载 JSON 工作流文件用于本地使用
请下载下面的图片,我们将使用它来作为输入图片
对应的图片已经包含 alpha 通道,所以你不需要额外进行蒙版的绘制, 如果你想要自己进行蒙版的绘制请点击这里获取不带蒙版的版本,并参考 ComfyUI 布局重绘示例 中的 MaskEditor 的使用部分来了解如何在
Load Image节点中绘制蒙版。2. 参照图片序号检查完成工作流运行

- 确保在
Load Diffusion Model节点加载了flux1-fill-dev.safetensors - 确保在
DualCLIPLoader节点中下面的模型已加载:- clip_name1: t5xxl_fp16.safetensors
- clip_name2: clip_l.safetensors
- 确保在
Load VAE节点中加载了ae.safetensors - 在
Load Image节点中上传了文档中提供的输入图片,如果你使用的是不带蒙版的版本,记得使用遮罩编辑器完成蒙版的绘制 - 点击
Queue按钮,或者使用快捷键Ctrl(cmd) + Enter(回车)来运行工作流
Flux.1 Fill dev Outpainting 工作流
1. Outpainting 工作流
请下载下面的图片,并拖入 ComfyUI 以加载对应的工作流
请下载下面的图片,我们将使用它来作为输入图片
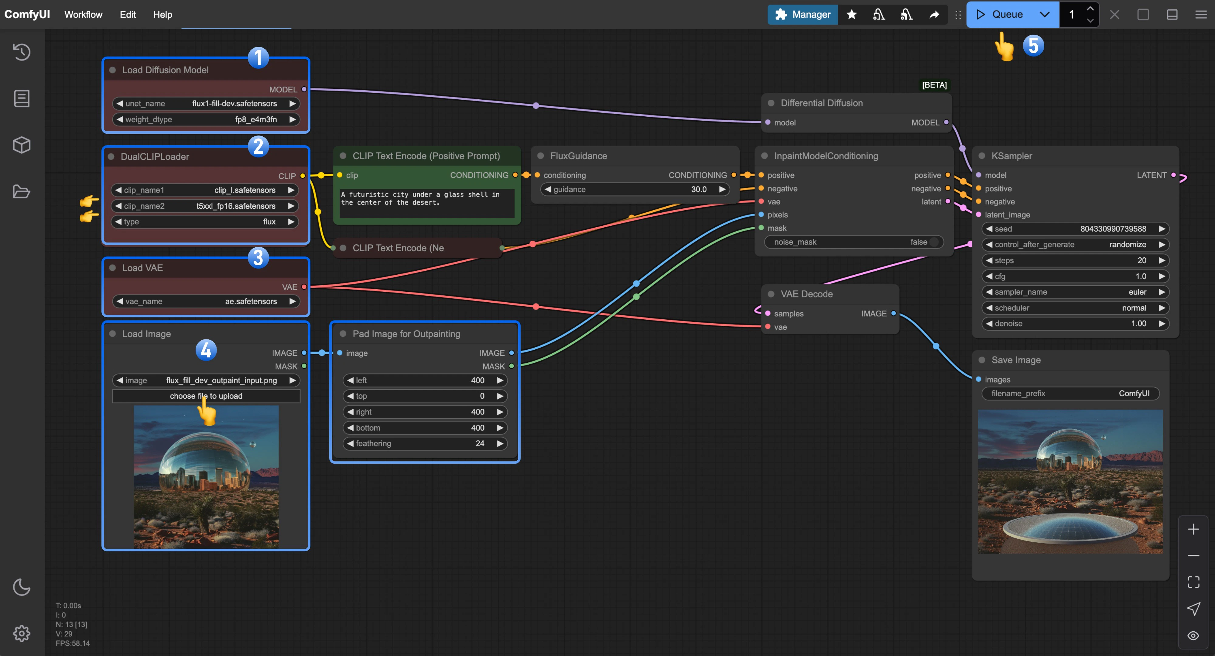
2. 参照图片序号检查完成工作流运行

- 确保在
Load Diffusion Model节点加载了flux1-fill-dev.safetensors - 确保在
DualCLIPLoader节点中下面的模型已加载:- clip_name1: t5xxl_fp16.safetensors
- clip_name2: clip_l.safetensors
- 确保在
Load VAE节点中加载了ae.safetensors - 在
Load Image节点中上传了文档中提供的输入图片 - 点击
Queue按钮,或者使用快捷键Ctrl(cmd) + Enter(回车)来运行工作流